据opennetworking网站 7月17日报道,行业组织ONF宣布了一项名为“可持续移动和RAN转型”(SMaRT)的新5G项目。它专注于开发、演示和开源基于机器学习和移动网络智能节能的产品。最初的合作者包括英特尔,Meta / TIP,Rimedo Labs和Rutgers Winlab。ONF表示:他们还将邀请更多的参与者加入这个社区工作。

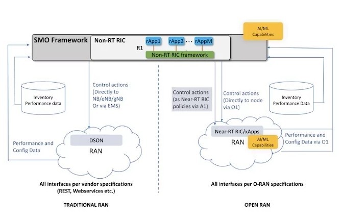
ONF表示,基于O-RAN的RIC架构非常适合实施RAN节能产品。计划用于SMaRT-5G的PoC旨在便于运营商使用,以加速O-RAN标准和节能产品的采用。SMaRT-5G项目的第一个PoC将专注于展示流量优化的小区开/关功能。随后将实现和演示基于流量的MIMO睡眠和RF信道开/关。
此外,SMaRT-5G项目计划以分布式自组织网络(DSON)的形式提供高级功能,例如基于负载的蜂窝睡眠/唤醒决策,小区睡眠/唤醒阈值的智能自动配置,闭合控制回路实施,可根据用户体验进行自我优化等。